Helsinki Hackathon Horizons
Junction X 2023
At the Junction X hackathon in Helsinki, our team tackled the challenge by steel maker Outokumpu, focusing on sustainable AI solutions in steel production. Despite technical difficulties with the event's platform and our project being overshadowed amidst numerous submissions, the experience was delightful and enriching. The hackathon showcased the power of diverse collaboration and the spirit of ingenuity, leaving us with invaluable insights and memories.
November 2023

The Junction X Hackathon at the Kaapelitehdas in Helsinki.
(Photo: Marin Balabanov)
In May, my journey to the Junction X hackathon began when our team won the CraftHack hackathon in Budapest. This victory wasn't just a triumph of skill and teamwork; it also earned us the coveted "Golden Ticket", an exclusive invitation to participate in the prestigious Junction X hackathon in Helsinki, Finland, set for November. Junction X, known for its grand scale, boasted over 1300 participants, making it an event of significant magnitude in the hackathon world.
Facing Challenges: Solo Registration and Team Formation
Despite the excitement, a hitch soon appeared: the Golden Ticket didn't cover travel expenses. My teammates from CraftHack, unable to commit financially, decided against attending. Undeterred, I registered alone, determined to seize this opportunity. The challenge of forming a new team awaited me.
I took to the Junction web platform, laying out the challenge I was eager to tackle. Soon enough, applications began flowing in. Two standout candidates emerged: Oussama Batouche, a data science PhD student from Helsinki, and Thao Nguyen, a business-savvy Python enthusiast also studying in Helsinki. A pre-event Zoom call helped us break the ice and align our thoughts on the upcoming challenge.

The organizers and the Golden Ticket winners in previous
hackathons. (Photo:
the Junction Team)
Day One: Immersion into the Hackathon World
November 10, 2023, marked the beginning of our adventure. The first meeting with Oussama was serendipitous, setting a tone of instant camaraderie. My status as a Golden Ticket holder granted me an exclusive tour of Helsinki's startup incubator, Startup Sauna. There, Tai Tran, Junction's operations manager, introduced us to Finland's vibrant startup scene. The day concluded with a delightful sushi dinner, a treat from the Junction team as Finland's sky dimmed early.

The hackathon registration area. (Photo: Marin Balabanov)
The evening progressed to the hackathon venue, Kaapelitehdas - a stylishly refurbished former cable factory. The atmosphere was electric, with over 1300 participants bustling across two floors, bathed in light of lamps that resembled Mace Windu's purple lightsaber from the Star Wars prequels. Our team found a perfect spot and dove into brainstorming for our AI challenge, sponsored by Outokumpu, Finland's innovative sustainable steel producer.

Streaming the opening ceremony (Photo: Marin Balabanov)
Day Two: Innovation and Team Synergy
Our task was formidable yet inspiring: "Utilizing generative Artificial Intelligence in a sustainable manner to collect and summarize real-time insights to help drive business decisions." We committed to this challenge with enthusiasm. We knew that we had complementary skills and all of us shared the vision.

Our Junction hackathon team: Oussama Batouche, Marin Balabanov, and
Thao Nguyen
(Photo: a kind hackathon particpant using
Marin's iPhone)
The day saw us constructing Custom GPTs, courtesy of OpenAI's recent innovations, and laying the foundation of our project with architectural diagrams and an initial concept submission. The highlight was our sustainability data dashboard, showcasing news impacting steel production, pricing forecasts, and groundbreaking patents enhancing steel sustainability. A unique feature, "Continuous Validation", ensured data integrity. We certainly wanted to focus on quality and accuracy.
While Thao and Oussama tackled the backend and administration, I crafted a prototype of the dashboard. However, postponing the project video to the third day introduced unexpected tension, a decision that would shape our final day's events.
Day Three and the Final Sprint: Rushing Towards Submission
The third day of Junction X began with a race against time, as we faced the daunting task of completing our video and slide deck in a mere two hours. The pressure was on: I had gathered the necessary screen captures and video clips, but the video's structure and narrative were still in flux. In the midst of this crunch, Oussama and Thao quickly crafted a voice-over script, and I found an abandoned hallway in the cable factory for a makeshift recording studio. The voice-over was recorded, the video hastily edited, and our project was submitted on the Junction web platform just as the clock ran out.

The challenge partners' stands (Photo: Marin Balabanov)
Missed Opportunities and Technical Challenges
However, in the post-submission calm, we realized a crucial oversight: we had neglected to add eye-catching screenshots and images to our project's header section. This misstep meant our project, despite its quality, risked being lost in the sea of nearly 230 submissions, with around 40 in our category alone.
Adding to the drama, some teams faced technical hurdles, as the web platform crashed, thwarting their submission efforts. This unforeseen issue highlighted the intense demands placed on digital infrastructure during such large-scale events.
Our Project: Stainless Hill
We built Stainless Hill platform, a sustainability data dashboard for:
- news impacting steel production and sustainability
- pricing forecasts, and
- new innovative patents that improve the sustainability of steel production.
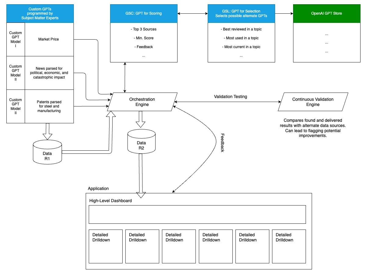
Thanks to our data scientist, we created four CustomGPTs (a brand-new feature from OpenAI) to provide focused and reliable data for our dashboard. We came up with a system to cross-check the validity of the data, something we like to call Continuous Validation. The data resources are enabled, scored and validated for reliability and sustainability in the steel industry.
Stainless Hill Prototype Stainless Hill GitHub Repo
Stainless Hill Presentation Video (direct link to Youtube)
Stainless Hill Dashboard
The dashboard provides data and forecasts in the required areas of alloy price forecasts, news impacting markets and demand, and the most current emerging patents related to manufacturing and the steel industry in general.
Internal Engines of the Stainless Hill System
As the data sources, we are using four different custom GPTs (introduced by openAI in November 2023). These should be built by subject matter experts and will be continuously updated. If the Custom GPTs were humans, they would be the most knowledgeable in their respective fields.

Our Custom GPT for Steel Patents in Chat GPT
(screenshot).
The data our system has fetched and the resources it uses go through a reliability check. Our reliability and relevance scoring system uses the AI-powered GPT models.
The GPT for Scoring (GSC) is the AI agent that provides the reliability score. It is based on advanced prompts that take different scores into account. These different scores are given by GPT for Selection (GSL). GSL selects how many recruited GPTs to use, and takes the users' feedback into account (e.g. provided in the OpenAI GPT Store).
The GSL is our Custom GPT recruiter. It has the ability and responsibility to monitor the GPT store, identify, and recruit the best Custom GPTs in their domain of expertise, based on our predefined criteria (best evaluated, most used, newest, or also random in a field for test purposes).
Resources that verify the minimum score for reliability are delivered to the application users. Users can still check the reliability score of the AI-powered system before making any important decision. Furthermore, for future improvement in scoring strategy, a feedback system is provided in GSC.
You can find our clickable prototype of Stainless Hill here:
ptstest.com/stainlesshill
And here is the GitHub repository:
github.com/mbalabanov/stainlesshill

The Architecture of Stainless Hill.
Adaptation and Final Judgement
As the hackathon progressed, the original plan for peer-review and voting encountered a significant roadblock - the Junction web platform struggled under the sheer volume of user activity. Many participants faced a crashing platform or erroneous voting confirmations. Yet, the organizers displayed commendable flexibility, quickly adapting their approach. They allowed sponsors and partners to preselect submissions, streamlining the voting process and ensuring a fair and conclusive finale.
Celebrating Success: The Prize Giving Ceremony
The hackathon culminated in an evening prize-giving ceremony, honoring the winners in each category. This moment was a celebration not just of the victors, but of the spirit of innovation and collaboration that defined the entire event.

Marin at Junction X - an outstanding experience (Photo: Marin
Balabanov)
Reflecting on a Remarkable Experience
The Junction X hackathon was an extraordinary event, filled with challenges, learning, and remarkable teamwork. The experience of working with Oussama and Thao was nothing short of a privilege, each of us bringing unique skills and perspectives to our project. The organizers masterfully orchestrated the event, and the challenge partners provided invaluable support, making it a memorable and rewarding experience.
Despite some technical difficulties and our project not receiving the spotlight it deserved, the journey was incredibly enriching. I left the hackathon with new insights, friendships, and a deeper appreciation for the power of collective ingenuity and determination. The Junction X hackathon was not just a competition, but a vibrant platform for innovation, showcasing the remarkable potential when diverse minds come together to solve complex problems. It was an experience that I will cherish and draw inspiration from for years to come.

Junction X at the Kaapelitehdas (Photo: Marin Balabanov)